• FrontPage
  • Mudanças recentes
  • Todas as páginas
  • Páginas órfãs
  • Páginas de rascunho

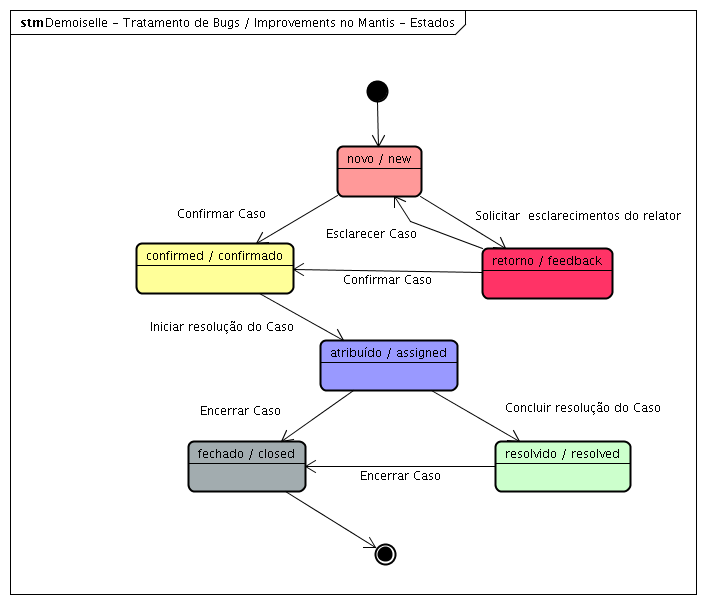
Fluxo de contribuição/Defeito+Melhoria

  • Detalhes
  • Histórico
  • Links de entrada
  • Links de saída
  • Anexos
Nome do arquivo Tamanho  
 Defeitos_Melhorias_Estados.png 16,3k
 Melhorias_Defeitos_Atividades.png 45,8k
 Melhorias_Defeitos_Atividades2.png 55,1k
 Melhorias_Defeitos_Atividades3.png 91,4k
Mostrando 4 resultados.